Working with Reports in J1 Web
Important
Information and features vary according to the roles to which you belong and the permissions associated with those roles. For more information, contact your module manager or your campus support team.
Jenzabar One uses InfoMaker to create report layouts and query the database for report data (these queries are called "data sets" in J1 Web). Many of the report layouts and data sets for report criteria can be customized in InfoMaker and made available for selection in J1 Web. Although InfoMaker cannot be accessed directly from J1 Web at this time, the steps below guide you through the process to create customized versions of report layouts and data sets.
Customized Reports and Data Sets
Most reports that were customized in Desktop are also available in J1 Web after the initial J1 Web installation. However, some customized reports from Desktop are not available in J1 Web because of differences between the two systems. For additional information about whether reports customized in Desktop are available in J1 Web, see the online help for the specific report.
Tip
For a detailed list of new and changed reports in J1 Web, see the "Customizable Reports and Forms" section of the Release News.
Note
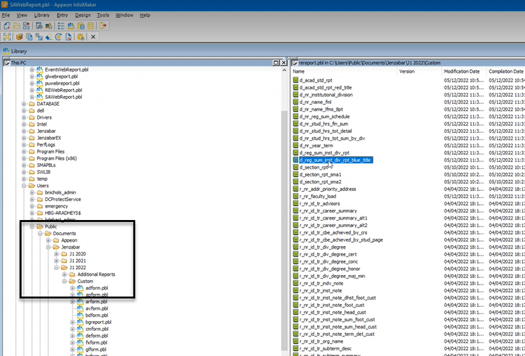
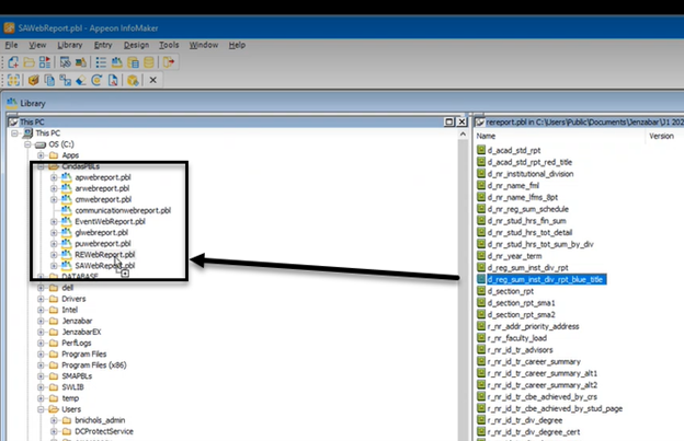
Access to network folders where reports are stored is managed by your IT administrator. If you need additional assistance to access or create customized reports or data sets, contact your campus support team.
Infomaker must be installed on your machine to work with and customize reports. Contact your campus support team for additional information.
In most cases, yes. Customized versions of the report created in Desktop before your school started using J1 Web should be available as options in the Report Layout drop-down. If your school created new customized layouts in Desktop and copied them to the appropriate location on the J1 Web server, those reports are also available in the drop-down.
However, certain reports were modified to be used in J1 Web (i.e., the base report for J1 Web is different from the base report in Desktop). In those cases, the customized versions from Desktop will not work even when they are moved to the correct location on the J1 Web server. You'll need to re-customize those reports from the original version of the J1 Web report by following the instructions to Customize Reports for J1 Web.
See the help for each report page for guidance about customizing a specific report.
Verify the PowerBuilder Services URL is entered correctly in System Administration, System Settings, Product Installs and Sign page.
The URL must use HTTPS and not HTTP
The URL subdomain and domain must match the J1 Web URL

If the location where you store J1 Web reports is not the default installation location (C: > Jenzabar > Reports), verify the J1 Web server has permission to access the location. Detailed steps are available in the help topic Working with Reports in J1 Web.
For the customized versions of the report created in Desktop to appear as choices in the Report Layout field drop-down, your campus support team needed to complete certain steps as part of the installation process. For more information, contact your campus support team or see Working with Reports in J1 Web.
Tip
Only custom versions of the report created in Desktop before J1 Web installation will appear as choices in the Report Layout field drop-down. Reports customized in Desktop after you've installed J1 Web are not available in the drop-down unless they have been copied over to the appropriate location on the J1 Web server.
No. Custom versions of the report created in J1 Web won't be available in Desktop.



























