Working in Production and Play Databases

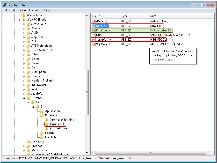
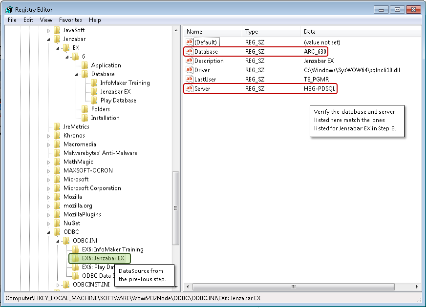
Your school may install and maintain a production database used for daily processing and a play database for testing various scenarios without impacting your school’s data in the production database. When you connect to the database, an ODBC datasource that was created when J1 Desktop was installed is used.

You can alternate between the production and play databases by changing the database using the registry editor or the ODBC Data Source Administrator feature.

The ODBC datasource database and server must match the selected profile’s database and server being logged into.

How Do I...

Change the Database Using Registry Editor

Change the Database Using ODBC Data Source Administrator

To Learn More...

Integrated Authentication

Integrated Authentication with Login Prompt